ಸುದ್ದಿ

ಮನೆ > ಕಂಪನಿ > ಸುದ್ದಿ > ಸುದ್ದಿ > Subsystem Design of the 3U Standard Platform—ADCS (Attitude Determination and Control Subsystem)

Subsystem Design of the 3U Standard Platform—ADCS (Attitude Determination and Control Subsystem)

The ADCS (Attitude Determination and Control Subsystem) of the standard platform is equipped with MTQ (Magnetorquer), MEMS (Micro-Electro-Mechanical Systems) IMU (Inertial Measurement Unit), and MEMS magnetic sensors for the sensing and actuation of satellite attitude. Depending on mission requirements, RWA (Reaction Wheel Assembly) or CMG (Control Moment Gyro) can also be added to achieve high-torque actuation.
 
Subsystem Design of the 3U Standard Platform—ADCS (Attitude Determination and Control Subsystem)
 
 
(a)
 
Subsystem Design of the 3U Standard Platform—ADCS (Attitude Determination and Control Subsystem)
 
 
(b)
 
Figure 1 Number of 3U CubeSats based on ADCS actuators and sensors.
 
(a) Actuator types. (b) Sensor types.
 
Figure 1 shows the distribution of attitude control actuators and attitude determination sensors adopted by different 3U CubeSats. In terms of actuators, MTQ and RWA are the most widely used in most CubeSats; in terms of sensors, magnetometers and sun sensors are the most common attitude determination sensors. Based on this, the standard platform selects MTQ as the baseline actuator, and magnetic sensors and sun sensors as the basic sensors.
 
Subsystem Design of the 3U Standard Platform—ADCS (Attitude Determination and Control Subsystem)
 
 
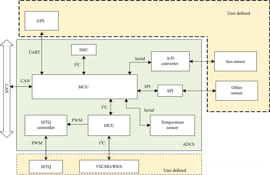
Figure 2 ADCS functional diagram.
 
The functional diagram of the ADCS is shown in Figure 2. Users can add sensors for additional attitude determination and GPS for positioning through UART (Universal Asynchronous Receiver/Transmitter) and PPS (Pulse Per Second) interfaces.

ನಮ್ಮ ಉತ್ಪನ್ನಗಳಲ್ಲಿ ನೀವು ಆಸಕ್ತಿ ಹೊಂದಿದ್ದರೆ, ನಿಮ್ಮ ಮಾಹಿತಿಯನ್ನು ಇಲ್ಲಿ ಬಿಡಲು ನೀವು ಆಯ್ಕೆ ಮಾಡಬಹುದು, ಮತ್ತು ನಾವು ಶೀಘ್ರದಲ್ಲೇ ನಿಮ್ಮನ್ನು ಸಂಪರ್ಕಿಸುತ್ತೇವೆ.